GANTT

Gantt del Proyecto

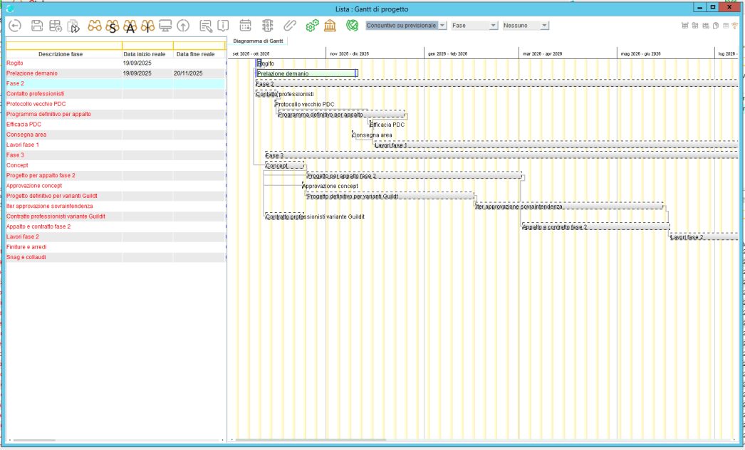
El diagrama de Gantt representa el núcleo del sistema de gestión de proyectos. Esta interfaz intuitiva permite planificar, supervisar y analizar la evolución temporal de un proyecto de manera clara e interactiva.

Las actividades se dividen en hitos (milestones) y fases, con la posibilidad de personalizar la unidad de tiempo — días, semanas, quincenas, meses, bimestres, trimestres, semestres o años — para adaptarse a cualquier tipo de proyecto.

Visualización de Fechas

Cada actividad se representa mediante una barra horizontal que muestra su duración y dependencias.

Es posible alternar entre dos modos de visualización:

- Fechas previstas: la planificación inicial del proyecto.

- Fechas reales: la ejecución efectiva de las actividades (si no hay datos reales, la fase aparece en gris).

El sistema también permite comparar las fechas previstas y reales, destacando automáticamente cualquier desviación temporal.

Gestión de Hitos y Fases

Los hitos marcan los puntos clave del proyecto, facilitando el control del progreso.

Las fases están organizadas jerárquicamente y pueden dividirse por área (por ejemplo: compras, ventas, gestión).

Cada fase puede supervisarse individualmente, con indicadores claros de avance y rendimiento.

Avance del Trabajo y Control de Costos

La interfaz muestra en tiempo real el estado de avance del trabajo mediante barras de progreso intuitivas.

También permite visualizar la evolución de los costos:

- Si los costos reales superan los costos previstos, la fase se resalta en rojo, señalando de inmediato una excedencia presupuestaria.

Mobirise
Mobirise
Mobirise
Mobirise
Dirección

Calle G. A. Longhin 103
CAP 35100  
Padua, Italy

Contactos

Email: info@stingsrl.com
Teléfono: +39 049/8072862

Offline Website Maker