GANTT

Gantt di Progetto

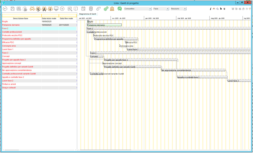
Il diagramma di Gantt rappresenta il cuore del sistema di project management.
Questa interfaccia intuitiva consente di pianificare, monitorare e analizzare l’andamento temporale di un progetto in modo chiaro e interattivo.

Le attività sono suddivise per milestone e fasi, con la possibilità di personalizzare l’unità di tempo — giorni, settimane, quindicine, mesi, bimestri, trimestri, semestri o anni — per adattarsi a qualsiasi tipologia di progetto.

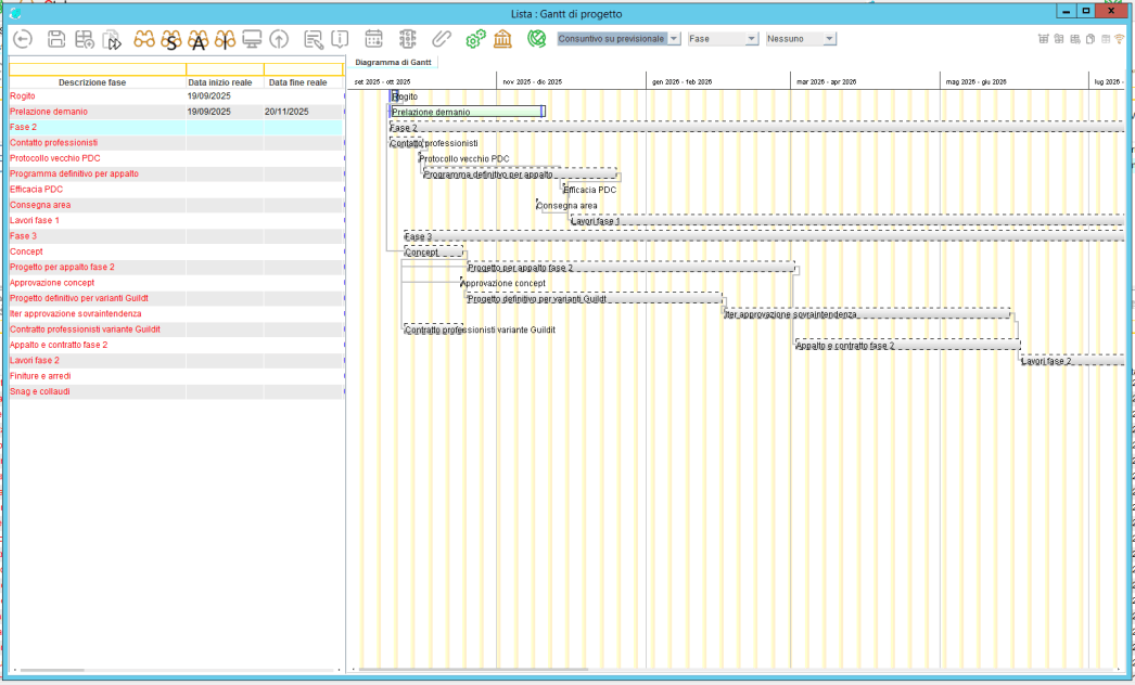
Visualizzazione delle Date

Ogni attività è rappresentata da una barra orizzontale che ne mostra durata e dipendenze.

È possibile alternare tra due modalità di visualizzazione:

- Date previste: la pianificazione iniziale del progetto.

- Date reali: l’effettiva esecuzione delle attività (in assenza di dati reali, la fase appare in grigio).

Il sistema consente inoltre di confrontare date previste e reali, evidenziando automaticamente eventuali scostamenti temporali.

Gestione di Milestone e Fasi

Le milestone identificano i momenti chiave del progetto, facilitando il controllo dei progressi.
Le fasi sono strutturate in modo gerarchico e possono essere suddivise per ambito (ad esempio: acquisti, vendite, gestione).

Ogni fase può essere monitorata singolarmente, con indicatori chiari di avanzamento e performance.

Avanzamento Lavori e Controllo dei Costi

L’interfaccia mostra in tempo reale lo stato di avanzamento dei lavori attraverso barre di progresso intuitive.

È possibile visualizzare anche l’andamento dei costi:

- Se i costi reali superano quelli previsti, la fase viene evidenziata in rosso, segnalando immediatamente uno sforamento di budget.

Mobirise
Mobirise
Mobirise
Mobirise
Indirizzo

Via G. A. Longhin 103
CAP 35100  
Padova, Italy

Contatti

Email: info@stingsrl.com
Telefono: +39 049/8072862

Drag and Drop Website Builder